S3 for Windows
Multi-project management
project management interface enabling users to manage their storage spaces by department, storage type, etc.


local drive, NAS and S3 Buckets
In a project to create several containers of different types (local HD, NAS, S3 Bucket)






File manager / device mounted
file system management via graphical interface, click or Windows disk drive


RAID multi-site
Multi-site synchronous replication system with quorum management for cloud, on-premises and hybrid storage infrastructure.


Snapshots
creation of snapshots of all systems (local, remote, distributed)


Global statistics
centralised overview of the system.


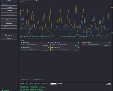
Real-time latency
monitoringMeasurement of network latency or disk access by containers.


multi-threading monitor
monitoring of various threads


Storage monitoring
monitoring of storage, deduplicated storage space, and containers.


Real-time container monitoring
monitored in real time in different containers, followed by automatic reconstruction, etc.


Deduplication 'on-fly' and 'post-process'
On-the-fly deduplication and configurable post-processing. Block mode deduplication (variable geometry block in the next release)


Full Shell / CLI
shell command line isoperimeter of the graphical user interface


Tracking flows / real time
Real-time monitoring of synchronisation flows in the PowerShell command line


Immersive 3D management
Representation and management of real-time immersive 3D storage infrastructure.


Geographical location
supervision of storage and overall flows

